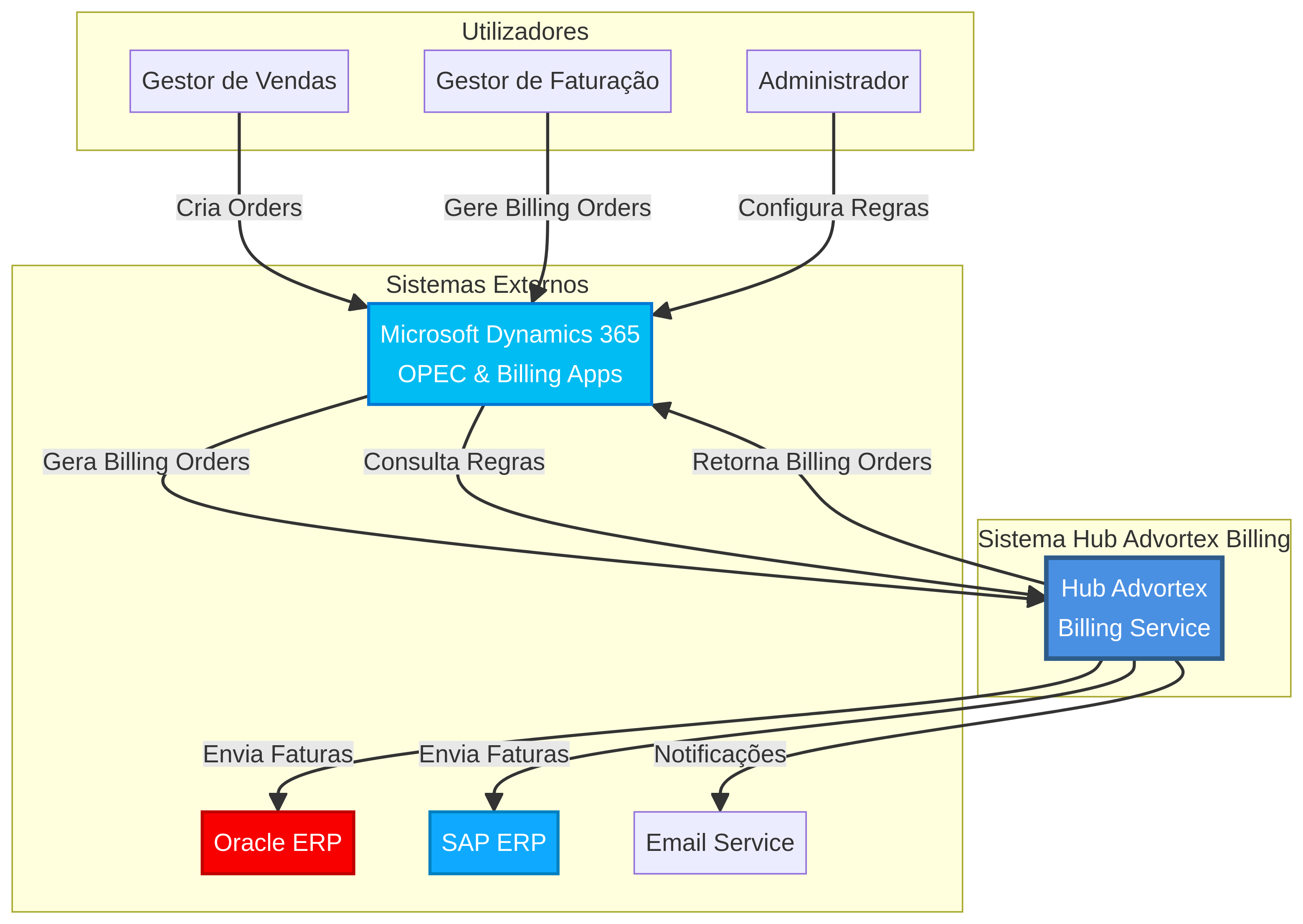
Arquitetura C4 Model
Visualização hierárquica da arquitetura do sistema em 4 níveis de abstração
O C4 Model fornece uma abordagem hierárquica para documentar arquitetura de software, permitindo diferentes níveis de detalhe para diferentes audiências. Os 4 níveis são:
Sistema no seu ambiente, utilizadores e sistemas externos
Componentes executáveis e armazenamentos de dados
Estrutura interna e dependências entre componentes
Classes, interfaces, métodos e relacionamentos

Utilizadores do Sistema
Sistemas Externos
✅ Separação de Responsabilidades
Camadas bem definidas facilitam manutenção e evolução independente
✅ Reutilização de Código
Biblioteca Core elimina duplicação entre aplicações
✅ Testabilidade
Interfaces e DI permitem unit tests isolados com mocks
✅ Escalabilidade
Processamento assíncrono e cache reduzem latência
✅ Flexibilidade
Conectores plugáveis e templates configuráveis
✅ Observabilidade
Logging estruturado e tracing distribuído end-to-end
Biblioteca Core (2 semanas)
Implementar GoInside.GAD.Core com 5 serviços base e 80% code coverage
Refatoração Plugins (4 semanas)
Refatorar plugins OPEC e Billing para utilizar biblioteca Core
Hub Advortex API (3 semanas)
Implementar API Gateway, Rules Engine e Payload Transformer
Conectores ERP (2 semanas)
Implementar conectores Oracle e SAP com templates configuráveis
Testing e Deploy (2 semanas)
Testes end-to-end, performance testing e deploy em produção
Total: 13 semanas | 520 horas